Mastering Grafana Alerting Message Variables
Mastering Grafana Alerting Message Variables
Hey everyone! Are you guys tired of getting generic, unhelpful alerts from your monitoring systems? You know, the kind that just say, “Something’s wrong!” and leave you scrambling to figure out what , where , and why ? Well, you’re in for a treat because today we’re diving deep into the incredibly powerful world of Grafana alerting message variables . This isn’t just about getting an alert; it’s about getting an alert that gives you all the crucial context you need, right at your fingertips, making you a monitoring superstar. Imagine an alert telling you not just that CPU is high, but which specific server is affected, what the exact CPU percentage is , and even a direct link to the relevant dashboard to investigate immediately. That’s the magic of Grafana alerting message variables ! They transform your monitoring from a vague nuisance into an indispensable, highly efficient troubleshooting tool. We’re talking about significantly reducing alert fatigue, speeding up incident response, and just generally making your life a whole lot easier. So, if you’re ready to customize your Grafana alerts and make them truly actionable, stick around. We’ll explore everything from the basic syntax to advanced templating, ensuring your alerts are always informative and incredibly valuable. This guide is going to walk you through the essential techniques to leverage the full power of Grafana’s templating engine, allowing you to create dynamic, context-rich messages that empower your team. We’ll cover how to access metric values, label metadata, annotation details, and even dashboard links, all embedded directly into your notification messages. No more guessing games, no more wasted time digging for information; just clear, concise, and actionable intelligence delivered straight to your preferred notification channel. By the end of this article, you’ll be a pro at crafting alert messages that don’t just notify you, but actively guide you toward a swift resolution, making your monitoring setup truly next-level and your operations smoother than ever. Let’s get these Grafana alerting message variables working hard for you!
Table of Contents
- Why Dynamic Grafana Alert Messages Matter (The Power of Context!)
- Getting Started: Basic Grafana Alert Variable Syntax
- Understanding Common Built-in Variables
- Advanced Techniques: Customizing Messages with Iteration and Functions
- Iterating Over Multiple Alerts (
- Accessing Specific Alert Details Within
Why Dynamic Grafana Alert Messages Matter (The Power of Context!)
Alright, guys, let’s be real for a second. In the fast-paced world of IT and operations, time is absolutely critical. When an incident occurs, every second counts. And this is precisely where the power of dynamic Grafana alert messages truly shines. Think about it: before we had sophisticated templating and Grafana alerting message variables , most alerts were, frankly, pretty basic. You’d get a notification like “Service A is down” or “High CPU on server.” While these alerts tell you something is wrong, they often lack the crucial context needed to act swiftly and decisively. You’d then have to log into Grafana, find the dashboard, locate the specific panel, filter by the affected resource, and then finally start troubleshooting. That’s a lot of manual steps, a lot of wasted time, and a significant contributor to alert fatigue, which is that feeling of being overwhelmed by constant, non-actionable notifications. This fatigue can lead to critical alerts being ignored, ultimately impacting your service availability and your team’s morale.
Now, imagine an alert message that arrives in your Slack channel or email with all the vital details already baked in. Picture this: “
🚨 FIRING: High CPU on
web-server-03
! Current CPU usage:
95.2%
. Threshold:
90%
. Affected instance IP:
192.168.1.103
. See the detailed dashboard here:
Grafana Dashboard Link
.” See the difference? This isn’t just an alert; it’s a
mini-incident report
delivered instantly! You immediately know
which server
is having issues,
what the exact metric value is
,
what the threshold was
, and
a direct link
to dive deeper, pre-filtered for you. This level of detail, brought to you by savvy use of
Grafana alerting message variables
, transforms your alert system from a mere notifier into a proactive, intelligent assistant. It empowers your on-call team to diagnose and resolve issues significantly faster, often without even needing to ask for more information. This means less downtime, happier users, and a much more efficient operational workflow. It’s about providing
actionable intelligence
rather than just raw data. By injecting context, we reduce the cognitive load on the recipient, allowing them to jump straight into problem-solving. This approach not only enhances the effectiveness of your monitoring but also builds trust in your alert system, ensuring that when an alert fires, it’s taken seriously because it provides real value. So, leveraging
dynamic Grafana alert messages
isn’t just a nice-to-have; it’s a fundamental strategy for robust, modern observability.
Getting Started: Basic Grafana Alert Variable Syntax
Okay, guys, let’s roll up our sleeves and get into the practical side of things: how do we actually start using these awesome
Grafana alerting message variables
? The core of Grafana’s templating engine for alerts is based on Go’s
text/template
package, which is super powerful but surprisingly easy to get started with. The basic syntax for embedding a variable into your alert message is by wrapping the variable name in double curly braces, like
{{ .VariableName }}
. The
.
(dot) before
VariableName
signifies the current context, which, in the case of an alert notification template, is the alert itself and its associated data. This allows you to access various properties and attributes of the alert instance that has triggered.
When an alert fires in Grafana, it gathers a wealth of information about that specific event. This includes details about the rule that fired, the state of the alert, the associated metrics, and any custom annotations you’ve added. All this information is exposed through a set of predefined variables that you can directly reference in your notification messages. Understanding these core variables is the first and most crucial step in crafting truly informative and dynamic alerts. Let’s break down some of the most commonly used and incredibly useful built-in Grafana alerting message variables that you’ll be leveraging constantly. These are your bread and butter for making your alerts actually talk to you and your team, providing that immediate context that we talked about earlier. We’re going to cover everything from the labels that identify your specific resources to the actual values that triggered the alert, and even direct links back to your Grafana dashboards for quick investigation. So, pay close attention, because mastering these basic variables will unlock a whole new level of effectiveness in your monitoring strategy. This foundational knowledge is what empowers you to move beyond generic notifications and create truly intelligent, actionable alerts that save time and reduce stress during incidents. Remember, the goal here is to get all the critical data into your hands the moment an alert triggers, without any extra digging.
Understanding Common Built-in Variables
Let’s dive into the specifics of the most important Grafana alerting message variables you’ll be using constantly. These variables provide the backbone of context for your alerts:
-
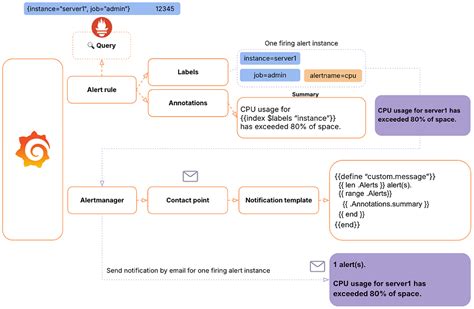
{{ .Labels }}: This is probably one of the most fundamental variables you’ll use. It’s a map (or dictionary) containing all the labels associated with the time series that triggered the alert. For example, if your metric has labels likeinstance="web-server-01"andjob="node-exporter", you can access them specifically using dot notation:{{ .Labels.instance }}would give you “web-server-01”, and{{ .Labels.job }}would yield “node-exporter”. This is incredibly powerful for identifying the specific resource that’s having an issue, whether it’s a server, a database, an application component, or anything else identified by a unique label. You can even print the entire map to see all available labels for debugging or a comprehensive overview, although it’s usually better to pick out the most relevant ones for clarity in the final message. The ability to pull out specific label values is what transforms a generic alert into a targeted notification, telling you exactly where the problem lies. Without{{ .Labels }}, your alerts would lack the granular detail necessary for quick incident response, often leaving your team guessing which specific component requires attention. Thus, mastering the use of{{ .Labels }}and its sub-keys is absolutely essential for creating highly effective and actionable Grafana alerts. -
{{ .Value }}: This variable gives you the actual numeric value of the metric that caused the alert to fire. So, if your CPU usage alert triggers because it hit 95%,{{ .Value }}will output95.2(or whatever the precise value was). This is crucial for understanding the severity of the situation at a glance. Knowing the exact value helps distinguish between a minor fluctuation and a critical breach of a threshold. Pairing{{ .Value }}with{{ .Labels.instance }}creates a highly informative message like “CPU on{{ .Labels.instance }}is{{ .Value }}%”, immediately providing both what and how much . This variable is particularly useful when you have dynamic thresholds or when the exact numeric context is paramount for rapid assessment. It moves beyond a simple binary (alert/no alert) and provides the quantitative evidence needed for decision-making. Make sure to use it whenever the raw metric value adds significant context to your alert message, which, let’s be honest, is most of the time. The numeric context provided by{{ .Value }}ensures that alert recipients have immediate visibility into the magnitude of the issue, eliminating the need to consult dashboards or logs just to understand the severity. -
{{ .Annotations }}: When you define an alert rule in Grafana, you can add custom annotations. These are key-value pairs that allow you to provide additional static or templated information about the alert. For instance, you might add an annotation likesummary="High CPU usage on critical server"orplaybook_link="https://your-docs.com/cpu-troubleshooting". You can then access these custom annotations in your message using{{ .Annotations.summary }}or{{ .Annotations.playbook_link }}. This is fantastic for adding things like suggested troubleshooting steps, links to internal documentation, or a more human-readable description of the alert’s purpose. It allows you to embed contextual guidance directly into the alert, further empowering your team to react effectively without having to search for external resources.{{ .Annotations }}extends the value of your alerts by providing predefined context that might not be available from labels or metric values alone. They act as pre-compiled knowledge bombs that drop right into your alert messages, significantly accelerating the incident response process. Make good use of annotations to enrich your alerts with actionable intelligence. You can also use templating within the annotation values themselves, making them incredibly dynamic. -
{{ .State }}: This variable tells you the current state of the alert. It can beFiring,Resolved, orPending. Including{{ .State }}in your message helps recipients immediately understand the status. For example, a common practice is to have a different emoji or message prefix for firing alerts versus resolved ones: “ 🚨 FIRING: … ” vs. “ ✅ RESOLVED: … ”. This visual cue is incredibly helpful for quickly scanning a channel full of alerts and understanding which ones still require attention and which have been automatically cleared. It reduces confusion and ensures that folks aren’t chasing ghosts or working on issues that have already been fixed. The clear indication of state is vital for managing the lifecycle of an alert efficiently, allowing teams to prioritize ongoing issues and acknowledge resolved ones without manual intervention. It’s a small but mighty detail that drastically improves the clarity and manageability of your alert notifications.Read also: Excel 365: Your Ultimate Guide -
{{ .PanelURL }}and{{ .DashboardURL }}: These are absolute lifesavers!{{ .PanelURL }}provides a direct link to the specific panel within the dashboard that triggered the alert, while{{ .DashboardURL }}links to the entire dashboard. Including these Grafana alerting message variables in your notification means your team can click once and be taken directly to the source of the problem, with all the relevant time ranges and variables already applied. This eliminates the tedious manual navigation and dramatically speeds up the investigation process. It’s like having a GPS for your monitoring incidents! Seriously, guys, always include at least one of these in your critical alerts. The instant access to the visual data reduces the mean time to identification (MTTI) significantly and helps the on-call engineer quickly grasp the situation’s historical context and current trends. These URLs are pre-filtered and pre-set, providing an immediate, deep dive into the incident’s specifics, making troubleshooting remarkably efficient. -
{{ .RuleURL }}: This variable provides a direct link to the alert rule configuration itself within Grafana. While{{ .PanelURL }}and{{ .DashboardURL }}are for investigation,{{ .RuleURL }}is more for alert management and understanding how the alert is configured. It’s useful for developers or operations engineers who might need to review or modify the alert definition based on its behavior. It gives you immediate access to the logic behind the alert, which can be invaluable during post-mortems or when refining alert conditions. Knowing where to quickly adjust the rule threshold or add new conditions streamlines the process of improving your alerting system over time. This link provides immediate access to the source code, so to speak, of the alert’s logic.
These core Grafana alerting message variables form the bedrock of any effective alert notification strategy. By thoughtfully combining them, you can craft messages that are not just informative but truly actionable , significantly reducing the time it takes for your team to understand and resolve issues.
Advanced Techniques: Customizing Messages with Iteration and Functions
Now that you’ve got a solid grasp of the basic Grafana alerting message variables and their syntax, it’s time to level up our game and dive into some more advanced techniques. This is where Grafana’s templating engine truly shines, allowing us to create incredibly dynamic, flexible, and powerful alert messages. We’re going to explore how to handle situations where a single alert rule might trigger for multiple time series simultaneously, a common scenario in large-scale environments. We’ll learn how to iterate through these multiple alerts, extracting specific details for each one, and then we’ll touch upon the magic of Go templating functions, which can transform and format your data to make your messages even clearer and more concise. These advanced capabilities move beyond simply plugging in a single value; they allow for a programmatic approach to constructing your alert notifications, ensuring that no matter how complex the triggering event, your team receives a perfectly tailored and highly actionable message. Mastering these techniques will elevate your Grafana alerting strategy from good to great , enabling you to tackle a wider range of monitoring challenges with precision and elegance. So, if you’re ready to make your alerts truly intelligent and adaptive, let’s explore the power of iteration and functions within your Grafana alerting message variables .
Iterating Over Multiple Alerts (
{{ .Alerts }}
)
One of the most powerful features for advanced
Grafana alerting message variables
is the
{{ .Alerts }}
variable, especially when combined with the
range
function. In many monitoring scenarios, a single alert rule might apply to multiple entities – imagine an alert for high disk usage across 50 servers, or high request latency for several different microservices. If any one of these triggers the condition, Grafana needs to tell you about
all
the specific instances that are currently violating the rule. Instead of sending 50 separate alerts (which would be a nightmare for alert fatigue!), Grafana can consolidate them into a single notification, and
{{ .Alerts }}
allows you to iterate through each individual firing instance within that consolidated alert.
Here’s how it works:
{{ .Alerts }}
is a slice (or list) of individual alert instances that are currently firing. You can use a
range
block to loop through each one and extract its specific details. This is incredibly useful for providing a comprehensive overview without overwhelming the recipient. The syntax looks something like this:
{{ if .Alerts }}
🚨 *Multiple Issues Detected:*
{{ range .Alerts }}
- Instance: `{{ .Labels.instance }}`
State: `{{ .State }}`
Metric: `{{ .Labels.metric_name }}`
Value: `{{ printf "%.2f" .Value }}` (Threshold: `{{ .Annotations.threshold_value }}`)
Summary: `{{ .Annotations.summary }}`
{{ end }}
{{ end }}
In this example, for each alert instance within the
{{ .Alerts }}
slice, we’re accessing its specific
Labels.instance
,
State
,
Labels.metric_name
,
Value
, and
Annotations.summary
. This means if three servers trigger the CPU alert, your single notification will list the details for all three, neatly formatted. This significantly enhances the clarity and completeness of your alert messages, turning a potentially chaotic event into an organized report. The
range
function is fundamental for effectively managing multi-dimensional alerts, ensuring that all relevant information is captured and presented in a digestible format. It’s a game-changer for large-scale infrastructure monitoring and distributed application environments where a single rule often monitors hundreds or thousands of targets. Without
range .Alerts
, you’d be forced to either create individual alert rules for each target (unmanageable) or receive generic alerts that don’t tell you
which
specific targets are impacted (unactionable). This iterative approach keeps your notifications concise yet comprehensive.
Accessing Specific Alert Details Within
{{ .Alerts }}
When you’re inside the
{{ range .Alerts }}
block, the
.
(dot) context changes to represent the
current individual alert instance
being iterated over. This means you can use all the same basic
Grafana alerting message variables
we discussed earlier, but they now apply to that specific firing alert within the group. This is incredibly powerful for providing granular detail for each problematic item. For example, within the loop, you can access:
-
{{ .Labels.alertname }}: The specific name of the alert that fired for this instance . -
{{ .Labels.severity }}: If you’re using aseveritylabel, you can pull it out. -
{{ .Value }}: The exact metric value for this particular instance . -
{{ .Annotations.description }}: Any custom annotations specific to this instance or the rule that applies to it. -
{{ .PanelURL }}: A direct link to the panel relevant to this specific alert instance .
This granularity allows you to construct highly detailed summaries for each individual alert, even when bundled into a single notification. For instance, you could show different details for a critical alert versus a warning, all within the same notification, by checking specific labels or annotations. This approach ensures that your team gets the exact information they need for each specific problem , without having to parse through irrelevant data. It’s about making every piece of information count and contributing to a faster, more accurate response. The beauty here is that while the alert rule might be generic (e.g.,